Bearbeitungszeit: ca. 5 Minuten
Bearbeitungszeit: ca. 5 Minuten
In diesem E-Learning erfahren Sie, wie Sie eine neue Wunde anlegen, Assessments dokumentieren sowie Wundbilder hinzufügen und vergleichen.
Zudem lernen Sie, wie Sie Werte mittels Schnellerfassung übernehmen, wie Sie Stammdaten korrigieren und ebenso wie Sie eine Wunde stornieren.
Bearbeitungszeit: ca. 21 Minuten
Bearbeitungszeit: ca. 8 Minuten
Bearbeitungszeit: ca. 5 Minuten
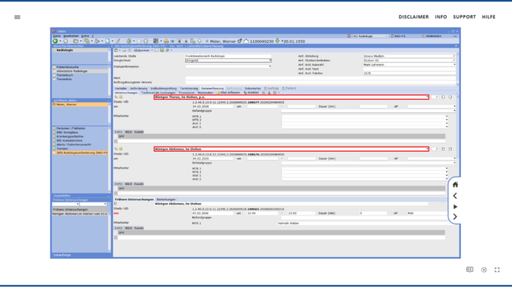
In diesem E-Learning erfahren Sie, wie die Arbeitsliste Radiologie aufgebaut ist und wie Sie einen radiologischen Auftrag bearbeiten, eine angeforderte Untersuchung stornieren oder einen gesamten Auftrag rückweisen.
Zudem lernen Sie die Funktionen des Cockpit Radiologie kennen.
Ebenso erfahren Sie, wie Sie im Terminbuch für einen geplanten radiologischen Auftrag einen Termin anlegen – und wie Sie einen Bleistifttermin anlegen.
Bearbeitungszeit: ca. 28 Minuten
Bearbeitungszeit: 20 Minuten
Bearbeitungszeit: ca. 3 Minuten
In diesem E-Learning erfahren Sie, wie Sie die Strukturierte Leistungserfassung aufrufen und wie diese aufgebaut ist.
Zudem lernen Sie, wie Sie Leistungen erfassen und bearbeiten.
Bearbeitungszeit: ca. 13 Minuten
In diesem Online-Training lernen Sie, wie Sie in einem Auftrag eine angeforderte Untersuchung stornieren und eine weitere Untersuchung ändern.
Bearbeitungszeit: ca. 4 Minuten
Zielgruppe: Radiologie
In diesem Online-Training erfahren Sie, wie Sie im Fakturierungsmanagement einen fehlgeschlagenen Abrechnungslauf prüfen.
Bearbeitungszeit: ca. 8 Minuten