Bearbeitungszeit: 07:18 Minuten
Bearbeitungszeit: 07:18 Minuten
OP Management
Die Übersicht OP Management enthält die Rückstandsliste.
Die Rückstandsliste gibt Auskunft über den Status von Operationen.
In dieser Lerneinheit zeigen wir Ihnen, wie die Rückstandsliste Ärzte und den OP-Funktionsdienst bei der Vervollständigung von OP-Dokumentationen unterstützt. Zudem erfahren Sie, wie Sie mithilfe der Rückstandsliste fehlende oder nicht vidierte OP-Berichte ermitteln.
Zielgruppe: Ärzte und Mitarbeiter im OP-Bereich mit Grundkenntnissen in der OP-Planung und OP-Dokumentation
Bearbeitungszeit: Ca. 6 Minuten
Wie dokumentieren Sie eine OP?
Im Klinikalltag wird ein operativer Eingriff von unterschiedlichen Berufsgruppen zeitnah und transparent dokumentiert.
In ORBIS erfolgt dies über die OP-Dokumentation. In dieser Lerneinheit zeigen wir Ihnen exemplarisch einen Ablauf.
Zielgruppe: Anwender mit Grundkenntnissen in ORBIS
Bearbeitungszeit: Ca. 20 Minuten
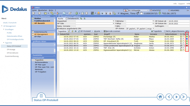
Grundlagen und Tagesliste
Die Übersicht OP Management enthält verschiedene Listen.
In dieser Lerneinheit zeigen wir Ihnen die Grundlagen der Übersicht. Zusätzlich erfahren Sie, wie die Tagesliste Sie im OP-Alltag unterstützt.
Zielgruppe: Ärzte und Mitarbeiter im OP-Bereich mit Grundkenntnissen in der OP-Planung und
OP-Dokumentation
Bearbeitungszeit: ca. 10 Minuten
Bearbeitungszeit: ca. 8 Minuten
Bearbeitungszeit: ca. 20 Minuten
Bearbeitungszeit: 06:39 Minuten
Bearbeitungszeit: 10:38 Minuten